|
|
|
| La modélisation vu par windev 10 |
|
|
|
|
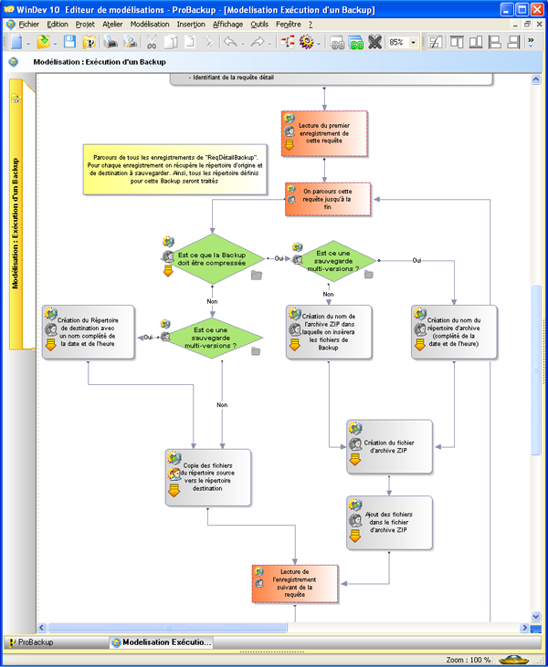
Après avoir recompilé mes applications, j’ai passé mon après midi à modéliser une application que je fournirai prochainement sur FreeDev. Il s’agit de ProBackup, un outil de sauvegarde.
La prise en main est relativement simple. On a une page blanche sur laquelle on colle des formes et des liaisons entre ces formes. On peut ensuite indiquer des liens entre les formes et le code, les classes, les procédures ou autre. L’utilisation de la modélisation m’a permis de voir :
- que mon application était mal codée, - que certains traitements pouvaient être supprimés en procédant autrement, - que je ré-exécutez des requêtes pour rien….etc.
En conclusion, je n’ai plus qu’à revoir mon développement. Par contre, au final, je pense que cette appli sera nettement plus rapide.
Ce qu’il faut retenir : j’ai passé trois heures à faire cette modélisation (normalement à faire avant le développement) mais j’ai gagné énormément en visibilité. Le point le plus IMPORTANT pour moi c’est que maintenant je ne perdrais plus de temps à chercher un bout de code. J’irais simplement dans ma modélisation, je cliquerais sur le lien voulu et je serais automatiquement positionné sur le code qui m’intéresse. Bravo pcsoft.
|
|
|
|
|
|
 |
|
|
|
|
 |
|
Pour chaque élément, on peut définir qui est le développeur, le responsable, le type de traitement... ainsi que des concepts. Exemple de concept pour ma modélisation perso, ce qui est en rouge concerne hyper file. Ce qui est génial c'est que chacun décide de ces popres concepts, de ces propres normes...c'est d'une souplesse extrème. |
|
|
|
|
|
|
|
|
| |
|
|